开启辅助访问 切换到窄版

登录  |

游客您好!登录后享受更多精彩

查看: 471|回复: 0

[常见问题] 新版电子税务局操作指引--房产税、城镇土地使用税申报与采集

[复制链接]

887

主题

154

回帖

4109

积分

超级版主

Rank: 8Rank: 8

积分
4109
发表于 2024-3-25 14:33:43 | 显示全部楼层 |阅读模式
本帖最后由 同和服务 于 2024-3-25 15:33 编辑

一、操作指引
  (一)首次办理城镇土地使用税、房产税申报时,需要先进行税源信息采集。进入【财产和行为税税源采集及合并申报】功能-点击【添加税种】卡片,勾选增加本期申报税种【税源采集】或者点击【填表式申报】,在页面左侧选择相应的税源明细表。

01

01

02

02

  (二)点击卡片上的【税源采集】,跳转到城镇土地使用税房产税税源明细表,自动带出已有土地、房屋信息点击【新增税源】,在“城镇土地使用税税源信息”“房产税税源信息”页面录入土地或房产产权证号等基本信息。

03

03

  (三)若纳税人存在房产出租,在税源采集页面【房屋应税信息(从价)】模块,据实录入出租房产原值、出租面积。在【房屋应税信息(从租)】 模块录入出租面积,申报租金收入,申报期起止,点击【提交】。
  纳税人在填写土地等级时,应当先咨询主管税务机关应税土地等级,再进行填报。

04

04

05

05

  (四)若纳税人存在减免信息,在录入基本信息界面,自行选择减税性质,录入减免面积,减免起止时间,月减免金额系统自动计算,无须填写,且不可修改,填写完毕后点击【提交】,完成新增税源采集。

06

06

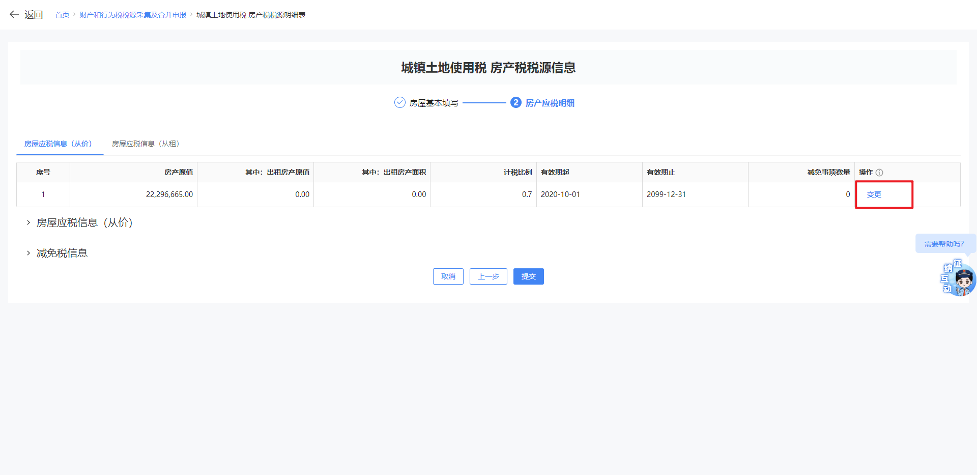
  (五)修改税源。若纳税人需对应明细进行变更,请进行如下操作:
  1.进入税源变更功能。点击【基本信息】,进入基本信息界面,点击【下一步】进入应税明细信息界面,点击【变更】。

07

07

08

08

09

09

  2.变更房产税计征方式。若纳税人发生房屋用途改变,涉及从价计征与从租计征方式的添加或转换。可点击【基本信息】,进入基本信息界面,点击【下一步】进入应税明细信息界面,点击【变更】。先根据实际需要填写从价信息,在维护相应的从租信息。生效日期为“变更时间”次月,如纳税人在10月自用房产转为出租,则变更时间应选择:2024年9月,此时为2024年10月起生效。

10

10

  (1)以图示案例,变更更完成后系统会生成一条以10月开始的新的税源信息,可以在新属期的税源信息上填写相应的从租计征信息。此时即可实现1-9月从价、10月开始加入从租计征的需求。

11

11

12

12

  (2)往期已申报信息不可更改,如有更改需求请联系所属税务机关。

13

13

  (六)删除税源。采集税源后,发现税源信息有错,可以直接修改,也可以在税源未申报的情况下,点击【删除】。如税源已申报请先作废申报,再作废税源。

14

14

  (七)终止税源。若纳税人土地或房产产权发生转移,点击【义务终止】,录入“土地转出时间”或“房屋转出时间”,纳税义务终止时间,系统默认为转出时间的当月。

15

15

  (八)申报缴纳,进入财产和行为税税源采集及申报界面,自动带出本期应申报所有税种信息,纳税人可以自行勾选单个或多个税种进行申报,也可点击右上角【填表式申报】,跳转到财产和行为税纳税申报表界面,确认数据无误后,【提交申报】即可。如果申报数据有错,请先修改税源,再提交申报。申报成功后,点击【立即缴款】进行税款缴纳,完成本次申报涉及的税费款缴纳。

16

16

二、注意事项
1、营业税改征增值税后,房产出租的,计征房产税的租金收入不含增值税;免征增值税的,确定计税依据时,租金收入不扣减增值税额;税务机关核定房产税出租的计税价格或收入不含增值税。
2、房产税、城镇土地使用税税源信息变更时间选择时需注意,如您房产、土地相关信息在6月发生变更,则您需将变更时间选择到6月,税源变更信息将从7月开始生效。
3、纳税人若要新采集的城镇土地使用税土地等级,需先向属地的税务机关进行咨询,确认准确后方可填写。
4、纳税人跨区域主体登陆时,需注意所属房产土地的行政区划是否准确,若存在问题请及时联系主管税务机关进行更改。

三、常见问题
为什么我无法删除税源信息?
答:已采集税源信息列表中提供查看、修改和删除功能,未申报的税源可以进行查看、修改和删除操作;已申报的税源不能进行删除,只能进行修改和查看。
回复

使用道具 举报

高级模式
B Color Image Link Quote Code Smilies

本版积分规则

小黑屋|同和社区

GMT+8, 2025-11-3 22:37 , Processed in 0.021415 second(s), 22 queries .

Tohot! X3.4

Copyright © 2001-2020, Tohot Cloud.

快速回复 返回顶部 返回列表