开启辅助访问 切换到窄版

登录  |

游客您好!登录后享受更多精彩

查看: 244|回复: 0

[常见问题] 新版电子税务局操作指引--生产企业进料加工业务免抵退税核销

[复制链接]

887

主题

154

回帖

4109

积分

超级版主

Rank: 8Rank: 8

积分
4109
发表于 2024-6-12 16:29:16 | 显示全部楼层 |阅读模式
登录新电子税局后,点击【我要办税】-【出口退税管理】-【出口退免税申报】-【生产企业进料加工业务免抵退税核销】功能菜单。

01

01

进入数据管理页面后,按照数据管理、采集生产企业进料加工业务免抵退税核销表、采集已核销手册(账册)海关数据调整表的顺序办理业务:
数据管理页面:
点击“筛选”,录入“结案日期”、“备案号”,点击“查询”按钮,可在列表中查看加贸数据获取情况。

03

03

点击“②填写明细表”,进入数据采集列表界面。

05

05

采集生产企业进料加工业务免抵退税核销表
在采集列表页面点击“新增”按钮,弹出“生产企业进料加工业务免抵退税核销表”页面,可新增手账册信息。

005

005

07

07

点击“编辑”按钮,弹出“生产企业进料加工业务免抵退税核销表”页面,可修改获取的手账册信息。

09

09

11

11

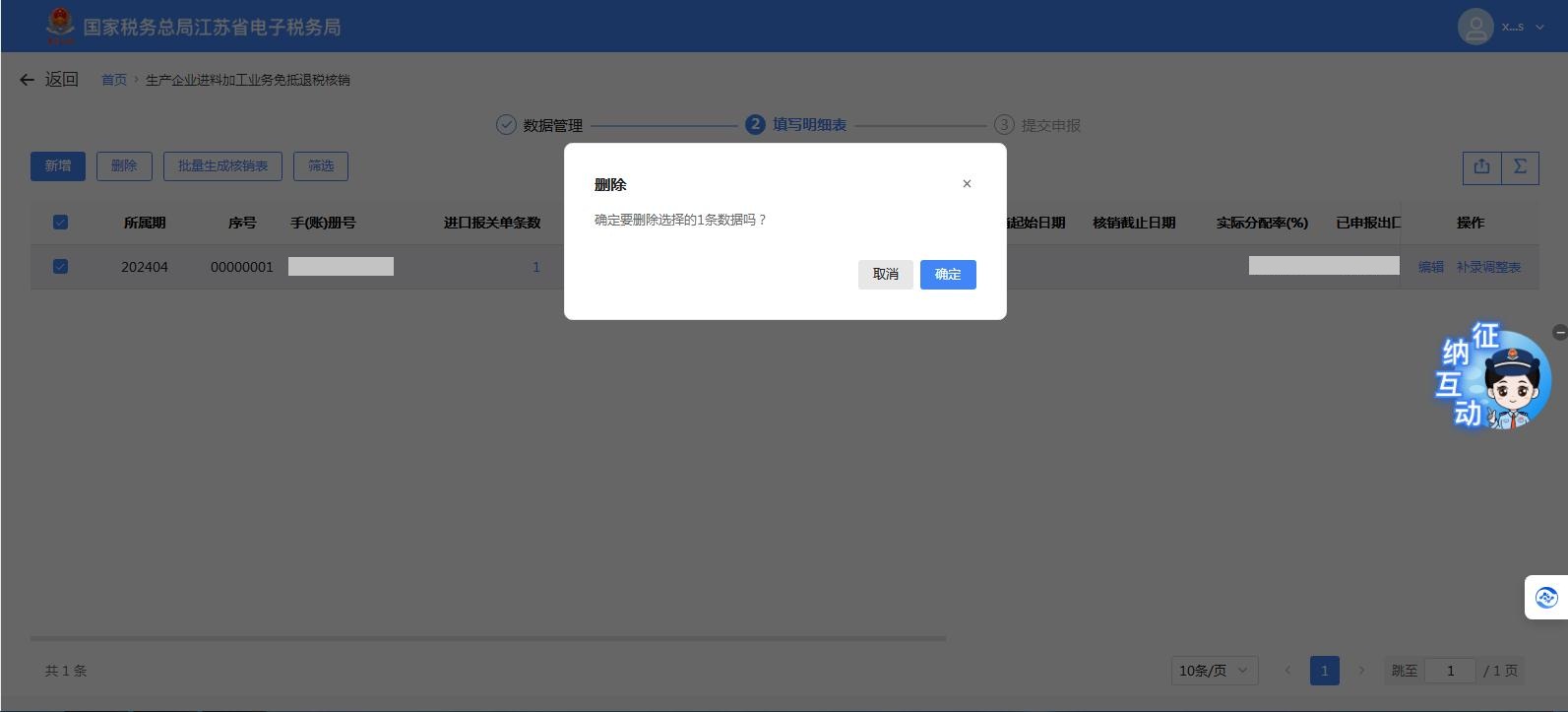
勾选需要删除的手(账)册,点击“删除”按钮,弹窗二次确认提示,点击“确认”则删除,点击“取消”则关闭弹窗。

13

13

15

15

点击“补录调整表”按钮,可进入已核销手册(账册)海关数据调整表列表页面,展示该手账册下补录的所有报关单信息。

17

17

采集已核销手册(账册)海关数据调整表
点击“新增”按钮,弹出“已核销手(账)册海关数据调整表采集”页面,填写需要补录的报关单信息。

19

19

21

21

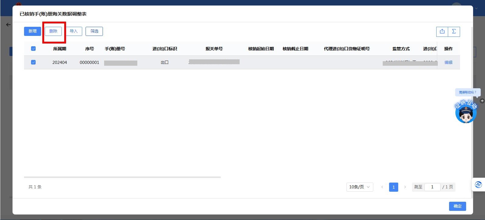
勾选需要删除的数据,点击“删除”按钮,可删除已采集的报关单信息。

23

23

点击“导入”按钮,可批量导入报关单信息。

25

25

27

27


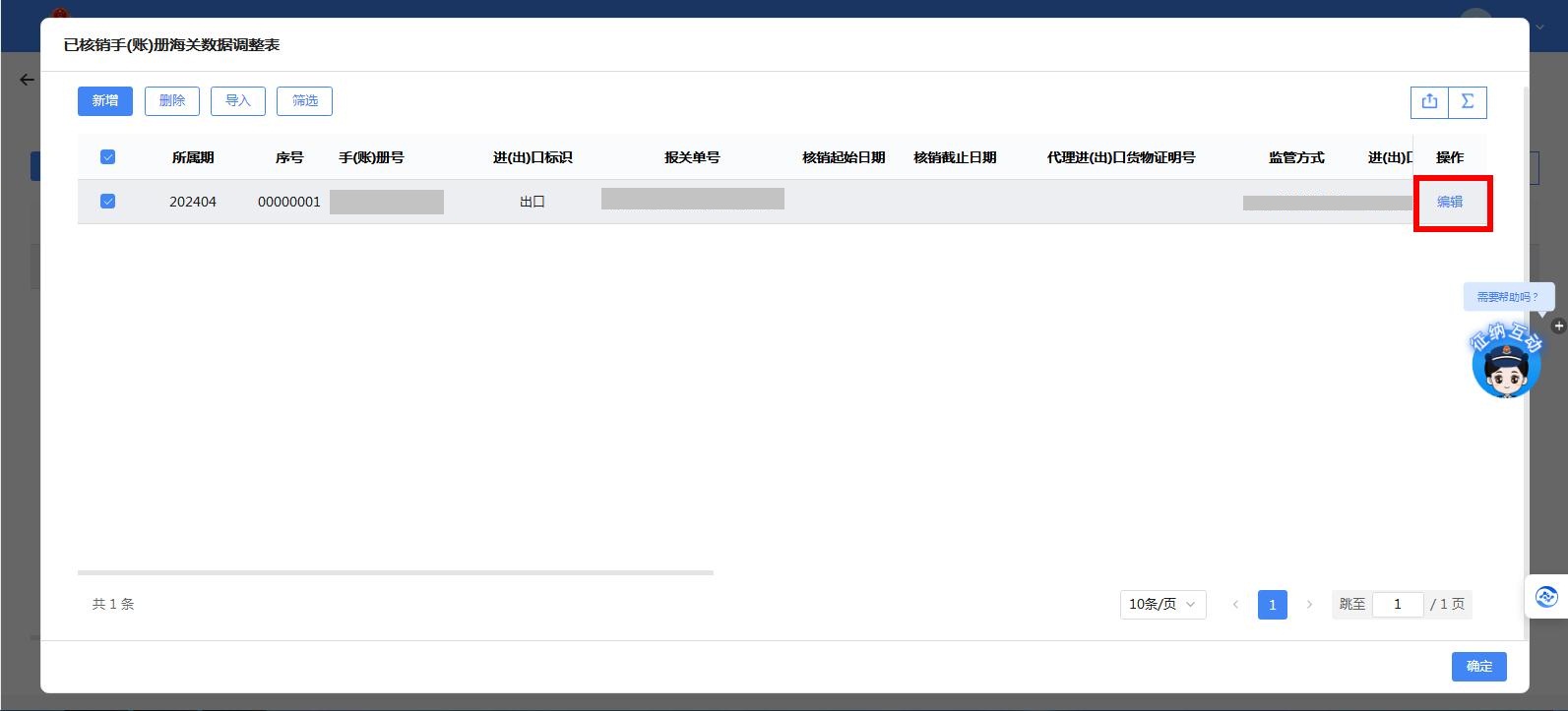
点击“编辑”按钮,弹出“已核销手(账)册海关数据调整表采集”编辑页面,可修改已采集的报关单信息。

29

29

31

31

点击“③提交申报”,进入下一步提交界面点击“提交”将核销信息提交到核心征管系统,并显示申请成功。

33

33

35

35
回复

使用道具 举报

高级模式
B Color Image Link Quote Code Smilies

本版积分规则

小黑屋|同和社区

GMT+8, 2025-11-3 22:38 , Processed in 0.028370 second(s), 22 queries .

Tohot! X3.4

Copyright © 2001-2020, Tohot Cloud.

快速回复 返回顶部 返回列表