开启辅助访问 切换到窄版

登录  |

游客您好!登录后享受更多精彩

查看: 456|回复: 0

[常见问题] 新版电子税务局操作指引--清税申报(税务注销办理)

[复制链接]

887

主题

154

回帖

4109

积分

超级版主

Rank: 8Rank: 8

积分
4109
发表于 2024-6-17 10:42:41 | 显示全部楼层 |阅读模式
本帖最后由 同和服务 于 2024-6-17 10:42 编辑

1.登录电子税务局,点击【我要办税】-【状态信息报告】-【清税申报(税务注销办理)】功能菜单。

01

01

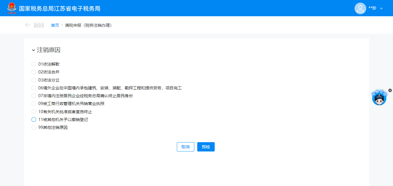
2.跳转至清税申报(税务注销办理)界面,展示注销原因。
(1)非跨区财产税主体登记纳税人,展示所有注销原因。

03

03

(2)跨区财产税主体登记纳税人,则仅展示跨区财产税主体可适用的注销原因。
注销原因展示:

05

05

3.选择注销原因。
(1)注销原因为【01依法解散】、【06境外企业在中国境内承包建筑、安装、装配、勘探工程和提供劳务,项目完工】、【07非境内注册居民企业经税务总局确认终止居民身份】、【09被工商行政管理机关吊销营业执照】、【11被其他机关予以撤销登记】、【99其他注销原因】时。点击【预检】。

07

07

(2)注销原因为【02依法合并】、【03依法分立】时。弹出合并分立报告业务办理提醒:“您选择的注销原因为:依法合并。请先办理合并分立报告业务。”,点击【合并分立报告】系统跳转至合并分立报告功能界面进行业务办理(具体操作请查看《合并分立报告》操作手册)。点击【取消】返回功能界面。
1)展示信息填写界面。

09

09

2)录入合并分立信息。

11

11

(3)注销原因为【10有关机关批准或者宣告终止】。
1)展示信息填写界面。

13

13

2)录入相应信息,点击【预检】。

15

15

4.预检时不同满足条件对应不同的业务办理场景。
(1)即办注销通过时(满足即办资格及即办条件,且不存在未办结事项时)。
1)系统提示“您符合税务即办注销条件,还请确认是否注销!”,点击【确定】。

17

17

2)系统提示“您申请的清税申报已办理成功。您可进入【办税进度及结果信息查询】模块下载申请表或文书。”,进入【办税进度及结果信息查询】点击【进度详情】可下载文书。

19

19

21

21

3)点击【下载文书】跳转至清税证明界面,点击【下载】进行清税证明下载。

23

23

(2)即办注销不通过时。
1)符合即办注销资格及条件,但存在未办结事项,且未办结事项存在非提示类事项时。弹出未结事项告知界面,系统提示“您存在以下未办结事项:您可选择办理未结事项,办理完结后点击刷新,继续进行清税申报。”,展示未结事项以及对应办理链接按钮。

25

25

①直接通过办理方式链接按钮办理未办结事项。
点击未结事项对应的办理方式按钮,系统跳转到未办结的业务功能,完成未结事项办理后,重新进入“清税申报(税务注销办理)”功能进行预检,完成清税流程操作。

27

27

②暂不办理,优先签署承诺书。
a.点击【签署承诺书】。

29

29

b.系统跳转即办《清税证明》承诺书界面,点击【去认证】。

31

31

c.弹出二维码认证窗口,系统提示“选择承诺制需要法定代表人进行实名认证”,使用“江苏税务app”进行扫码认证,点击【确定】。

33

33

d.点击【下载】 下载“即办《清税证明》承诺书”,点击【确定】。

35

35

e.系统提示“您申请的清税申报已办理成功。您可进入【办税进度及结果信息查询】模块下载申请表或文书。”, 点击【办税进度及结果信息查询】可下载清税证明,点击【返回首页】可返回电子税务局首页。

37

37

2)符合即办注销资格及条件,但存在未办结事项,且未办结事项都为提示类事项时。
①系统弹出未结事项告知界面,系统提示“您存在以下未办结事项:您可选择办理未结事项,或点继续办理进行清税申报。”,展示未结事项以及对应办理链接按钮,点击【继续办理】。

39

39

②系统提示“您符合税务即办注销条件,还请确认是否注销!”,点击【确认】。

41

41

③跳转至办理成功界面,提示“您申请的清税申报已办理成功。您可进入【办税进度及结果信息查询】模块下载申请表或文书。”,点击【办税进度及结果信息查询】下载清税证明。

43

43

④跳转至清税证明界面,右上角可以【打印】、【下载】清税证明。

45

45

(3)一般注销通过时。
1)系统提示“您符合税务注销申请条件,请确认是否提交申请!”,点击【确定】。

47

47

2)跳转至提交成功界面,提示“您发起的清税申报申请已提交,税务机关将在5日内受理。如有疑问可通过征纳互动或拨打12366、主管税务机关电话等方式进行咨询。您可进入【办税进度及结果信息查询】模块查看办理情况和进度。”,点击【返回首页】返回电子税务局首页。

49

49

(4)一般注销不通过。
1)存在未办结事项,且未办结事项存在非提示类事项时。
①弹出未结事项告知界面,系统提示“您存在以下未办结事项:您可选择办理未结事项,办理完结后点击刷新,继续进行清税申报。”,展示未结事项以及对应办理链接按钮。点击未结事项对应的办理方式按钮进行办结,完成未结事项办理后,重新进入“清税申报(税务注销办理)”功能。

251

251

②系统提示“尊敬的纳税人:您符合税务注销申请条件,确认是否提交申请!”,点击【确认】。

51

51

③跳转至提交成功界面,提示“尊敬的纳税人,您的清税申报申请已提交,税务机关将在5日内受理,如有疑问可通过征纳互动或拨打12366、主管税务机关电话等进行咨询。 进度查询:我要查询-办税进度及结果信息查询”,点击【返回首页】返回电子税务局首页。

491

491

2)存在未办结事项,且未办结事项都为提示类事项。
①弹出未结事项告知界面,系统提示“您存在以下未办结事项:您可选择办理未结事项,办理完结后点击刷新,继续进行清税申报。”,展示未结事项以及对应办理链接按钮,点击【继续办理】。

53

53

②系统提示“尊敬的纳税人:您符合税务注销申请条件,确认是否提交申请!”,点击【确定】。

55

55

③跳转至提交成功界面,提示“尊敬的纳税人,您的清税申报申请已提交,税务机关将在5日内受理,如有疑问可通过征纳互动或拨打12366、主管税务机关电话等进行咨询。 进度查询:我要查询-办税进度及结果信息查询”,点击【返回首页】返回电子税务局首页。

492

492

57

57
回复

使用道具 举报

高级模式
B Color Image Link Quote Code Smilies

本版积分规则

小黑屋|同和社区

GMT+8, 2025-11-3 22:40 , Processed in 0.022073 second(s), 22 queries .

Tohot! X3.4

Copyright © 2001-2020, Tohot Cloud.

快速回复 返回顶部 返回列表